Aplicant la transformació de datum oficial de l’ICGC a PostGIS
Mètodes de transformació disponibles:
- Transformació oficial directa entre EPSG:23031 i EPSG:25831 (mètode elegant)
- Usant fitxer de malla NTv2 (mètode pràctic)
http://www.icgc.cat/ca/Administracio-i-empresa/Eines/Transformacio-de-coordenades-i-formats
Punts de test
Obtinguts del document “Transformació bidimensional de semblança entre ED50 i ETRS89”: http://www.icgc.cat/ca/content/download/48760/337896/version/1/file/H2D_v8.pdf
- Transformació directa EPSG:23031 => EPSG:25831:
300000.000 4500000.000 => 299905.060 4499796.515 315000.000 4740000.000 => 314906.904 4739796.774 520000.000 4680000.000 => 519906.767 4679795.125 420000.000 4600000.000 => 419906.005 4599795.760 - Transformació inversa EPSG:25831 => EPSG:23031:
300000.000 4500000.000 => 300094.938 4500203.485 315000.000 4740000.000 => 315093.094 4740203.227 520000.000 4680000.000 => 520093.231 4680204.876 420000.000 4600000.000 => 420093.993 4600204.241
Podem crear una BDD de test a PostGIS amb aquests punts de test:
Crear BDD amb superusuari postgres:
CREATE USER datumtest LOGIN PASSWORD 'datumtest' NOSUPERUSER INHERIT NOCREATEDB NOCREATEROLE;
CREATE DATABASE datumtest OWNER datumtest;
\c datumtest
CREATE EXTENSION postgis;
Després, connectant-se amb l’usari datumtest:
CREATE TABLE ed50_test_points (id serial, geom geometry(Point, 23031));
INSERT INTO ed50_test_points (geom) VALUES
(ST_GeomFromText('POINT(300000.000 4500000.000)', 23031)),
(ST_GeomFromText('POINT(315000.000 4740000.000)', 23031)),
(ST_GeomFromText('POINT(520000.000 4680000.000)', 23031)),
(ST_GeomFromText('POINT(420000.000 4600000.000)', 23031));
CREATE TABLE etrs89_test_points (id serial, geom geometry(Point, 25831));
INSERT INTO etrs89_test_points (geom) VALUES
(ST_GeomFromText('POINT(300000.000 4500000.000)', 25831)),
(ST_GeomFromText('POINT(315000.000 4740000.000)', 25831)),
(ST_GeomFromText('POINT(520000.000 4680000.000)', 25831)),
(ST_GeomFromText('POINT(420000.000 4600000.000)', 25831));
Transformació oficial directa entre EPSG:23031 i EPSG:25831
A nivell de PROJ.4
La millor opció seria incloure la transformació com una definició de PROJ.4 a la taula spatial_ref_sys. Malauradament, PROJ.4 no suporta transformacions d’aquest tipus entre sistemes projectats:
http://osgeo-org.1560.x6.nabble.com/How-to-apply-an-affine-transformation-td3842074.html
https://github.com/OSGeo/proj.4/issues/535
A nivell de SQL
En canvi, PostGIS sí que proporciona una funció de tansformació afí, ST_Affine, que es pot aplicar a qualsevol geometria:
ST_Affine(geom, a, b, d, e, xoff, yoff)
Veure: https://postgis.net/docs/ST_Affine.html
Consultant el document oficial de la transformació de semblança de l’ICGC n’obtenim els següents paràmetres de transformació entre ED50 i ETRS89 (per a la projecció UTM, fus 31 N):
- Tx: -129.549 m
- Ty: -208.185 m
- μ: 0.0000015504
- α: -1,56504 ” = -0.000007587528034836682 rad
Substituïnt valors als paràmetres tal com els anomena PostGIS, obtindriem:
- a = (1+μ)·cos(α) = 1.0000015503712145
- b = -(1+μ)·sin(α) = 0.000007587539798467343
- d = (1+μ)·sin(α) = -0.000007587539798467343
- e = (1+μ)·cos(α) = 1.0000015503712145
- xoff = Tx = -129.549
- yoff = Ty = -208.185
Obtenim la funció ST_Affine:
ST_Affine(geom, 1.0000015503712145, 0.000007587539798467343, -0.000007587539798467343, 1.0000015503712145, -129.549, -208.185)
Podem escriure una funció PLPGSQL que substitueixi totes les geometries d’una taula en EPSG:23031 cap a EPSG:25831:
-- Function: public.icgc_23031_to_25831(character varying, character varying, character varying)
-- DROP FUNCTION public.icgc_23031_to_25831(character varying, character varying, character varying);
CREATE OR REPLACE FUNCTION public.icgc_23031_to_25831(
schema_name character varying,
table_name character varying,
column_name character varying)
RETURNS text AS
$BODY$
DECLARE
real_schema name;
src_srid integer;
dst_srid integer;
BEGIN
-- Set SRID values
src_srid := 23031;
dst_srid := 25831;
-- Find, check or fix schema_name
IF ( schema_name != '' ) THEN
real_schema = schema_name;
ELSE
SELECT INTO real_schema current_schema()::text;
END IF;
-- Check original SRID
IF (SELECT count(*) = 0 FROM geometry_columns WHERE f_table_schema = real_schema AND f_table_name = table_name AND f_geometry_column = column_name AND srid = src_srid) THEN
RAISE EXCEPTION 'table original SRID not matching required SRID %', src_srid;
RETURN false;
END IF;
-- Set new SRID to table metadata
PERFORM updategeometrysrid(schema_name, table_name, column_name, dst_srid);
-- Reproject using affine transform
EXECUTE 'UPDATE ' || quote_ident(real_schema) || '.' || quote_ident(table_name) || ' SET ' || quote_ident(column_name) || ' = ST_Affine('|| quote_ident(column_name) ||', 1.0000015503712145, 0.000007587539798467343, -0.000007587539798467343, 1.0000015503712145, -129.549, -208.185)';
RETURN real_schema || '.' || table_name || '.' || column_name ||' datum transformed to ' || dst_srid::text;
END;
$BODY$
LANGUAGE plpgsql VOLATILE STRICT
COST 100;
ALTER FUNCTION public.icgc_23031_to_25831(character varying, character varying, character varying)
OWNER TO datumtest;
COMMENT ON FUNCTION public.icgc_23031_to_25831(character varying, character varying, character varying) IS 'args: schema_name, table_name, column_name - Transforms geometries in a table from EPSG:23031 to EPSG:25831 using the official catalan affine transform';
Aquesta funció s’usa així:
SELECT icgc_23031_to_25831('public', 'table_name', 'geom');
Anàlogament, es pot definir la transformació inversa, ETRS89 => ED50, partint dels paràmetres donats per l’ICGC:
- Tx: 129.547 m
- Ty: 208.186 m
- μ: -0.0000015504
- α: 1,56504 ” = 0.000007587528034836682 rad
Els paràmetres de la matriu de transformació afí serien:
- a = (1+μ)·cos(α) = 0.9999984495712146
- b = -(1+μ)·sin(α) = -0.000007587516271060413
- d = (1+μ)·sin(α) = 0.000007587516271060413
- e = (1+μ)·cos(α) = 0.9999984495712146
- xoff = Tx = 129.547
- yoff = Ty = 208.186
La funció ST_Affine quedaria escrita com:
ST_Affine(geom, 0.9999984495712146, -0.000007587516271060413, 0.000007587516271060413, 0.9999984495712146, 129.547, 208.186)
I, de la mateixa manera, es podria escriure una funció PLSQL per transformar inversament.
Usant fitxer de malla NTv2
En aquest cas, ens haurem de baixar el fitxer 100800401.gsb de la web de l’ICGC (http://www.icgc.cat/ca/Administracio-i-empresa/Eines/Transformacio-de-coordenades-i-formats), i copiar-la al lloc on tinguem instal·lat PROJ.4.
A Ubuntu 16.04 la ubicació és /usr/share/proj:
sudo cp 100800401.gsb /usr/share/proj
Llavors cal modificar la definició dels SRS a la taula spatial_ref_sys:
update spatial_ref_sys set proj4text = '+proj=utm +zone=31 +ellps=intl +units=m +no_defs +nadgrids=100800401.gsb' where srid = 23031;
update spatial_ref_sys set proj4text = '+proj=longlat +ellps=intl +no_defs +nadgrids=100800401.gsb' where srid = 4230;
Comprovació fent servir les taules d’exemple:
SELECT ST_AsEWKT(geom), ST_AsEWKT(ST_Transform(geom, 25831)) from ed50_test_points; SELECT ST_AsEWKT(geom), ST_AsEWKT(ST_Transform(geom, 23031)) from etrs89_test_points;
—
Oscar Fonts (geomati.co)
47a Geoinquiets, dijous 26 d’abril de 2018: ATESMAPS, la nueva web-app con cartografía actualizada del peligro de aludes en el Pirineo.

Visor del terreno 3D basado en ATES y el boletín del peligro de aludes, las claves de ATESMAPS.
ATESMAPS es un visor del terreno en tres dimensiones que permite consultar el peligro de aludes El web atesmaps.com dispone de todas las cartografías ATES –Avalanche Terrain Exposure Scale- que, combinadas con el boletín de peligro de aludes (BPA) actualizado para cada zona, genera un nuevo grupo de mapas que permiten evaluar las condiciones y la seguridad del terreno al planificar una actividad de montaña.
La nueva web-app tiene la voluntad de ser una herramienta complementaria al preparar una salida. De la misma forma que se consulta independientemente el BPA, la meteorología o el mapa topográfico, entre otros, ATESMAPS completa la planificación partiendo de una información tan valiosa como es la escala de clasificación del terreno ATES, donde se clasifica el terreno según el grado de exposición a los aludes. Actualmente ATESMAPS está disponible para ordenador, tablet y móvil.
A cargo de:
Josep Ramisa Lozano: Graduado en Geografía y Ordenación del territorio por la UAB. Máster en Tecnologías de Información Geográfica (LIGIT). Actualmente trabajo en Gas Natural como técnico GIS. Amante de la montaña, sobretodo la invernal, tengo el objetivo de poder combinar mi pasión y mis conocimientos en GIS. Atesmaps es solo un ejemplo.
Roger Calaf Cot: Ingeniería Informática de sistemas, estudios superiores en Ingeniería Informática de gestión en Universitat Ramon Llul y Master Degree en Creative Digital Media en Hyper Island. Después de 4 años desarrollando aplicaciones E-commerce orientadas al B2B y B2C para diferentes clientes, pase al lado de agencia en Australia para desarrollar la unidad de Innovación en M&C Saatchi llamada TrickyJigsaw. Actualmente soy Director Creativo Tecnológico en C14torce, Creativo Tecnológico en DDB Barcelona y Freelance advisor en creatividad tecnológica.

En esta oportunidad fuimos 13 personas, nos reunimos en el Col·legi d’Enginyers Topògrafs que nos prestó la sala. La reunión fue muy bien, muy interesante y con mucho debate.
Para hacer la integración de los datos de ATES con los datos de BPA han creado un Model builder de ArcGIS para hacer los cálculos. Todos los días (o casi todos) hay que ejecutar el modelo y meter los parámetros a mano. Lo ideal sería que este proceso fuera automatizado para facilitar el trabajo y evitar el error humano.
Uno de los principales problemas es que el BPA publica la información en un jpeg. En teoría hay un acuerdo europeo para normalizar y unificar criterios en Europa y se debería publicar en un xml pero ningún organismo lo hace. (Esto me suena demasiado a INSPIRE = Europeo + xml + burocracia + nadie lo usa).
Ya que nadie publica el BPA en formato fácilmente procesable por un ordenador, se planteó hacer web scraping de las imágenes de las rosetas del BPA y obtener valores de pixel para extraer el grado de peligro.
Por ahora la cobertura de la aplicación es limitada a algunas zonas son de las que se dispone del modelo ATES. Lo ideal sería que algún organismo público debería hacer la clasificación ATES (En el caso de Catalunya el ICGC tendría que hacerlo para todo el pirineo catalán)
Al finalizar estuvimos casi una hora discutiendo sobre diversos temas y uno muy importante era sobre ¿de quién es la responsabilidad si pasa algo? La conclusión es que la responsabilidad es de cada uno y en la montaña hay que tomar precauciones y tener conocimientos.
Otro tema importante es que los BPA es información a nivel regional y muy generalista que luego si se lleva a una escala local podría no coincidir con la realizad. Por ejemplo si en BPA dice que hay nivel 2, puede que en una canal específica el riesgo sea mayor (4 por ejemplo) y no sea seguro ir por esa ruta.
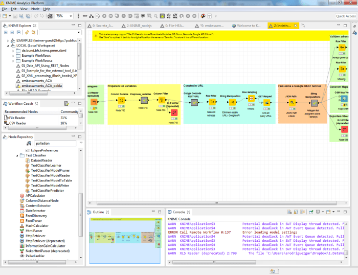
44a Geoinquiets, dijous 2 de març de 2016: Neteja, georeferenciació i representació de dades amb KNIME
A partir d’un fitxer amb informació dels establiments turístics de Catalunya, utilitzarem KNIME per pre-processar, georeferenciar i representar la informació en un mapa amb cartografia OpenMaps a càrrec de Enrique Rodriguez, amb 18 anys d’experiència en Anàlisi de Dades, Intel·ligència de Negoci i Investigació de Mercats. Ha treballat per a agències de publicitat, clients finals i instituts d’estudis de mercat. També ha estat professor associat d’Estadística, Investigació de Mercats i Màrqueting.

En esta sesión Enrique nos explicó con un caso práctico como limpiar y procesar datos provenientes de dades obertes Gencat.
- Descargamos el archivo XML de dades obertes.
- Lo procesamos con OpenRefine para transformar el XML en un archivo de Excel (XLS). El archivo resultante lo pueden descargar aquí rtcbi_st-to16-xml_adreca_completa
- Utilizamos KNIME para hacer todo el proceso.
- Normalizar columnas
- Llamar a la API de google maps para obtener las coordenadas a partir de la columna de direcciones
- Procesar la respuesta de la API y crear las columnas con las coordenadas
- Validar los resultados
- Crear el mapa de puntos sobre una capa de OpenStreetMap.
La receta de Knime la pueden descargar aquí

En Knime cada proceso guarda los datos en disco, por lo que se puede mover todo el proyecto de un ordenador a otro y mantiene los datos.
Al ser un producto openSource existen muchas recetas creadas por la comunidad (sobre todo la Alemana). Un ejemplo de ello es Knime Palladian que tiene múltiples recetas incluido un apartado de Geo Nodes que tiene algunas funciones geo como por ejemplo geocdificar direcciones usando algunos de estos servicios GoogleAddressGeocoder, MapQuestGeocoder, MapzenGeocoder.
En la sesión también se mencionó el servicio de Geofence de Google para Android, este servicio no se puede consumir directamente desde Knime pero se podrían crear recetas para analizar logs creados con el Geofence y poder estudiar comportamientos de usuarios, cliente, etc.
Aquí pueden ver la presentación
Resumen Geocamp.es 2016
El mejor resumen lo pueden encontrar en el timeline de Twitter #geocampes
Otro resumen (más completo en 2 partes) lo pueden ver en el blog de Geoinquietos Sevilla

Geocoding pain & pleasure – Gary Gale @vicchi
Gary nos cuenta sobre what3words y las dificultades de geocodificar direcciones. Explicó ejemplos curiosos como números de portales negativos, portales con número 0, calles que se llaman calle, etc.
También comentó que la selección de las 3 palabras es hecha por lingüistas para evitar frases ofensivas, etc. y que la traducción entre idiomas no vale sólo con traducir las palabras ya que se podrían formar frases ofensivas en el nuevo idioma, por lo tanto para cada nuevo idioma hay que empezar de nuevo en la selección de las palabras.
Como sobrevivir a un apocalipsis zombie – María Arias de Reyna @delawen
María nos habla de diferentes tecnologías libres que nos servirían en caso de una apocalipsis zombie, también nos muestra el proyecto COBWEB que permite a los ciudadanos recolectar datos medio ambientales.
Presentación: https://delawen.github.io/slides/2016/GeoCampZombie/#/
Mapas y visión por ordenador – Pau Gargallo @paugargallo
Pau nos habla sobre Mapillary la aplicación para generar un street view de forma colaborativa, de como intentan entender a la comunidad de usuarios y de todos los avances tecnológicos que están probando para facilitar la autodetección de objetos por parte del ordenador en fotografías y videos. Para ello utilizan diferentes técnicas que junto con las redes neuronales permitirán en un futuro hacer mapas de forma semiautomática.
Geomotion Games – Pau Yanez @yabolb
Pau nos cuenta todo el proceso de la creación del juego City Nostra un juego embientado en la mafia que utiliza la geolocalización del móvil para ir conquistando territorios.
Fun with PostGIS – Oriol Boix @oriolbx
Oriol nos muestra algunos “secretos” o tips de PostGis sobre querys SQL que utilizan en CARTO para poder hacer los mapas. Un ejemplo de esto es la función lag que permite hacer evaluaciones de un valor de filas anteriores y que junto con el with permite crear anillos de buffers (geodonuts) para crear zonas de influencias con diferentes valores.
También nos comento como solventar el problema de la linea del tiempo si tenemos datos que cruzan la linea del tiempo (por ejemplo migraciones de aves)
Con esta presentación terminamos la sesión de la mañana.
Entre las 14:00 y las 16:00 paramos a comer ya que el convento cerraba durante estas horas. Las 50 personas fuimos a comer al Foro. Todo estuvo muy bien, la carne es 100% recomendable. “The best congress food ever” – Gary Gale
Flashmapmob – Moisés Arcos @MoiArcSan
Retomamos las presentaciones con Moisés explicando la experiencia de los geoinquietos de Sevilla en hacer Flashmapmob que son mini mapping parties de 1 hora de duración para mapear algo en concreto. Dos ejemplos: Los Remedios mapear los comercios de la principal calle comercial de Sevilla y mapear los arboles de La Oliva.
Explicó como este formato resulta muy útil para los principiantes ya que la recogida y subida de datos en OSM se hace en el mismo momento con una aplicación para el móvil. Así evitan los que pasa en muchas mapping parties que al final parte del trabajo se pierde porque los participantes noveles no logran subir los datos con el JOSM o simplemente no entregan los fields papers.
Presentación: https://moiarcsan.github.io/flashmapmob/#/
GISWater – Josep Lluís Sala @jllsala
Josep nos explica el proyecto GISWater que es una aplicación para la gestión del ciclo integral del agua, es un desarrollo libre que facilita la gestión de las redes de agua potable y saneamiento, y atorga la capacidad de modelar hidráulicamente las redes.
Giswater es un software independiente que en el inicio del proyecto fue un desarrollo llamado INPcom y que era un plugin de gvsig. En 2014 cuando se presentó el proyecto Giswater es un software independiente de cualquier GIS de escritorio que pibota sobre un base de datos PosGIS.
La versión 2.0 que saldrá en breve, a parte de una mejora del software, también llevará consigo un plugin de QGIS para una mejor gestión y edición de los datos.
Turbo carto: el bueno, el guapo y el turbo – Ramiro Aznar @ramiroaznar
Ramiro nos muestra las ventajas que tiene el TurboCarto sobre el CartoCss, principalmente simplifica la creación de las categorías para pintar el mapa. Con varios ejemplos demuestra que lo que con CartoCss tendríamos que escribir muchas líneas con TurboCarto lo podemos hacer en muy pocas.
Muestra unas paletas de colores y mapas espectaculares hechos por Mamata Akella una diseñadora de Carto que es discípula de Cynthia Brewer la creadora del colorbrewer
Presentación: https://gist.github.com/ramiroaznar/68d4b5659794b4229593f3e856ed5c78
Literatura SIG – Víctor Olaya @volayaf
Víctor viene a hablar de su libro libre del SIG ahora en versión reducida (de bolsillo) pensada principalmente para los que se están iniciando en el mundo del SIG. Comenta cosas curiosas como que desde que publicó la versión reducida se vende más la versión completa (libro gordo).
Habló de como fue todo el proceso de crear el libro libre del SIG (el gordo) y que ahora ya tienen a una persona para traducir al inglés la edición de bolsillo. Con la traducción al inglés espera que se pueda traducir luego a otros idiomas.
Compra: Amazon 4,29€
Descarga: https://volaya.github.io/gis-book/
Creación de asociación de usuarios Qgis España – Carlos López Quintanilla
Carlos expone la idea de crear una asociación de usuarios Qgis España para poder participar en el proceso de toma de decisiones dentro de la comunidad de Qgis. Nos comenta como está formada la comunidad de Qgis en el cual cada desarrollador core tiene un voto y luego cada representante del grupo de usuarios de cada país también tiene un voto.
Se creó un debate muy interesante sobre si crear otra asociación o si utilizar como paraguas alguna de las asociaciones ya existentes como la ACTIG o AESIG. Muchos de los asistentes al geocamp no son partidarios de crear otra asociación ya que se fraccionaría más a la comunidad que tampoco es muy grande (las personas activas), pero debido a que se va a manejar dinero y las particularidades de la comunidad de Qgis puede que sea necesario.
Parece que por los momentos se va a usar alguna asociación paraguas y ver si hay suficiente movimiento y dinero para crea la asociación.
Missing Maps & MapSwipe – Bruno Raimbault
Bruno de médicos sin fronteras nos habla del proyecto de Missing Maps que se enfoca en mapear zonas donde hay crisis silenciosas (no mediáticas) y como esta actividad ayuda a los equipos de MSF en el terreno para poder actuar de forma más efectiva. El proyecto de Missing Maps es complementario al del Humanitarian OpenStreetMap Team (HOT) en el cual se actúa más en las crisis mediáticas.
Complementario a Missing Maps hay una aplicación móvil MapSwipe que permite de forma fácil identificar y marcar zonas pobladas lo que permite enfocar los esfuerzos de la comunidad mapeadora para los diferentes proyectos de Missing Maps.
CARTO Builder – Jorge Sanz @xurxosanz
Jorge nos deleita con la nueva interfaz del editor de CARTO y como crear dashboards con mapas. Ahora hacer análisis espacial con CARTO es fácil sin tener que picar código ni SQL.
El concepto de widgets y la actualización del mapa en tiempo real al modificar los filtros o valores de los widgets permite crear infinidad de mapas. Es difícil explicar con palabras todas las posibilidades que ofrece, lo mejor es ver algunas demos del Builder
Sitio – Miquel Pujol Garcia @MiquideSitioMi
Con esta presentación de Miquel cerramos la Geocamp donde nos explica su proyecto personal Sitio donde te puedes crear tu camiseta con un mapa personalizada.
Al final del día Miquel tuvo el detalle de regalar unas camisetas a los ponentes invitados y de sortear otras camisetas entre los diferentes ponentes. También hubo sorteo entre los asistentes a la geocamp de algunos libros de SIG de Víctor.

Agradecimientos
Al Centre Cívic Convent de Sant Agustí por dejarnos las instalaciones y por toda la ayuda.
A todos los ponentes por contarnos cosas tan interesantes y por tener el valor de presentar (aunque nadie quería ser el primero).
A todos los participantes por el buen ambiente que tuvimos.
Especialmente a nuestros patrocinadores que sin su ayuda no habría sido posible realizar el evento.
Galería de Fotos cortesía de Jorge Sanz
https://goo.gl/photos/Pk28L8MU87UnDqsB9

Patrocinadores

42a Geoinquiets, dijous 17 de març de 2016: El treball de camp en els mapes excursionistes
Farem un recorregut al llarg de tot el procés d’elaboració d’un mapa Alpina; des de l’adquisició de les bases cartogràfiques fins a la incorporació de la informació de camp, desgranant les particularitats d’aquests tipus de mapes a càrrec de Josep M. Musachs Generó (29-09-1970)
Josep M. Musachs Generó es Geògraf de formació, treballa a l’Editorial Alpina des de l’any 1993, on dirigeix el Departament de Cartografia i coordina totes les tasques d’edició, tant de mapes com de guies i llibres.

Para la elaboración de los mapas usan herramientas CAD. La base topográfica la obtienen de fuentes oficiales. Según Josep los mapas del ICGC en general están bien pero algunas veces tienen errores, pero los mapas del IGC son de ciencia ficción.
Trabajan la base topográfica para resaltar los elementos principales para elaborar el mapa excursionista (resaltar caminos, pistas, puntos de interés, etc.). También usan las ortofotos para editar/validar elementos. Actualmente pueden hacer el 80% del trabajo de elaboración/actualización del mapa desde la oficina sin necesidad de ir al campo.
Luego hacen trabajo de campo donde graban las trazas con GPS, toman notas en papel para identificar elementos que no son identificables en los topográficos ni con las ortofotos (por ejemplo la clasificación de caminos).
La toponimia de los mapas es de elaboración propia y la obtienen de diversas fuentes. Una de las principales fuentes es el conocimiento de los locales. Van a buscar a las personas (generalmente mayores) en bares o incluso en residencias de ancianos. El Joan Lopez nos podría explicar muchas anécdotas (esta podría ser una presentación de Geoinquiets)
Respecto a la actualización y selección de los mapas principalmente buscan hacer mapas que sean rentables (que se puedan amortizar con el tiempo). Hay lugares donde los mapas se venden muy bien y se actualizan cada año y otros que no son tan populares se actualizan cuando tienen que hacer una nueva versión por que se agotaron los de la edición anterior.
Principalmente hacen mapas de Catalunya y el Pirineo, aunque también tienen mapas de las principales zonas de montaña de España. En este mapa se pueden ver los lugares donde tienen productos.
Unos de los principales retos que tienen como empresa es adaptarse a los nuevos tiempos y a las nuevas tecnologías ya que es una empresa que vive de productos en papel.
Aquí pueden ver la presentación
Bones pràctiques per dades obertes
El 25 i 26 de novembre de 2015 va tenir lloc a Berlin el workshop Share-PSI [1], de la xarxa per la innovació de la informació en el sector públic a Europa.
En aquest workshop hi havia entre d’altres Arnulf Christl [2], membre fundador d’OSGeo i activista de les dades obertes, que va enviar una sèrie de vuit tuits sobre les bones pràctiques en dades obertes.
Amb el seu permís els hem recollit i traduït per publicar en aquest bloc, bo i conservant l’enllaç al tuit original.
Bona pràctica 0: mai canviis l’estructura dels enllaços de les dades obertes que hagis publicat. En tot cas les publiques de nou i les enllaces o redirigeixes.
Bona pràctica 1: fes que les teves dades es puguin descarregar emprant serveis estàndard.
Bona pràctica 2: comprova que hagis afegit una llicència correcta i internacionalment acceptada de dades obertes.
Bona pràctica 3: Afegeix TOTES les metadades a les teves dades obertes. Publica-les en un format entenedor per màquines i també en HTML llegible per humans.
Bona pràctica 4: fes que els identificadors dels teus conjunts de dades siguin consistents i duradors. Documenta els canvis al llarg del temps.
Bona pràctia 5: escolta els usuaris de les teves dades obertes i ajuda’ls per tal que puguin fer la seva feina.
Bona pràctica 6: publica les dades de localització amb interfícies estàndard i en formats estàndard.
Bona pràctica 7: mai t’atreveixis a dir que les teves dades públiques no són obertes per que has de fer diners venent-les. Es una mentida política.
[1] http://www.w3.org/2013/share-psi/workshop/berlin/
[2] https://wiki.osgeo.org/wiki/Arnulf_Christl i http://metaspatial.net/en/
Escenari per Minecraft amb geodades del món real
En aquest tutorial us mostrem com podeu generar el vostre propi escenari per a Minecraft basat en dades geogràfiques reals.
Minecraft és un entorn de gran popularitat que permet construir escenaris i edificis a base de blocs, i explorar móns en 3D. El joc també inclou altres activitats, com ara l’exploració, la recol·lecció de recursos, l’elaboració d’eines, etc. Minecraft té àmplies possibilitats com a recurs educatiu, ja que es pot utilitzar per a fomentar el treball en equip, ensenyar a planificar i organitzar un espai geogràfic, incentivar la creativitat en la construcció, etc.
La realització de l’escenari requereix del programari gratuït WorldPainter que és un generador de mapes interactius per Minecraft que permet “pintar” paisatges utilitzant eines similars a un programa de retoc fotogràfic. Així podem: escolpir i modelar el terreny, texturitzar amb diferents materials, arbres, neu, gel, etc. Aquest programari és capaç, també, de llegir models d’elevacions del territori i té eines per modelar-los.
Passes:
- Prèviament a l’ús de WoldPainter cal obtenir la part del model digital d’elevacions del terreny que volgueu treballar. Aneu a l’eina INSTAMAPS de l’Institut Cartogràfic i Geològic de Catalunya que us permet obtenir la imatge en escala de grisos del territori que caldrà importar.
Aneu a “Fes el teu mapa”, digueu “Més tard”. Cliqueu a la icona que té un símbol “+” en groc on diu “Escollir mapa de fons” i cliqueu a la icona “Model de elevacions”.
Model d’elevacions d’Instamaps
Desplaceu i feu zoom sobre l’àrea que voleu generar el model per a Minecraft i cliqueu a la icona de la càmera fotogràfica que hi ha a dalt a la dreta. Obtindreu així la imatge desitjada que importarem a WorldPainter.

Retall del model de la zona d’interés
(Compte que no quedi bloquejat pel navegador el pop up emergent)
- Obriu WorldPainter i importeu la imatge del model d’elevacions que heu obtingut en el pas anterior.

Importar el mapa d’alçades a partir del model d’elevacions
- En un principi deixeu els valors per defecte (si sou usuaris avançats els podeu modificar per escalar el territori). Baixeu el nivell del mar fins al nivell cero, altrament l’escenari us pot quedar parcialment inundat. A la pestanya terreny escolliu el tipus de material i l’alçada a que voleu que aquest s’apliqui.

Escollir els tipus de terreny i les alçades
Us apareixerà l’escenari. Podreu controlar el nivell de zoom amb la tecla control i la roda del ratolí.Utilitzeu les eines (tools) per retocar l’elevació del territori. Observeu que els canvis es produeixen en funció dels pinzells (brushes) que tingueu seleccionats a la banda dreta de la imatge. Controleu la grandària del pinzell amb la tecla control i la roda del ratolí.
- El programari WorldPainter permet sobreposar una imatge (imatge overlay), amb transparència. Aixó ens permet sobreposar aquelles imatges que considereu adequades per poder detallar el vostre escenari. En el cas de l’exemple hem afegit roques volcàniques superficials en les zones dels volcans, així com lava (permeteu-nos la llicència). També algunes carreteres i rius. Recordeu que els mapes corresponents (topogràfic i geològic) a aquestes imatges els podeu davallar del Vissir3 de l’ICGC (o senzillament desar-ne una impressió de pantalla, en molts casos suficient).

Sobreposar una imatge del topogràfic
Desactivant la imatge sobreposada podreu perfilar millor els elements.
- Afegiu-hi boscos i biomes per donar realisme a l’escenari. Els teniu a l’esquerra de la imatge (layers). Minecraft s’està demostrant com un important recurs per a la comunitat educativa ja que permet als nens aprendre des del joc, dins un entorn immersiu. La generació d’escenaris per a Minecraft a partir de dades reals pot ser, pensem, un interessant recurs.

Terreny amb aspecte final
- Un cop afegits tots aquells elements que considereu, ja podeu exportar el món en format Minecraft.

Exportar el terreny acabat com un mapa de Minecraft
El món exportat caldrà col·locar-lo a la carpeta C:\Users\USUARI\AppData\Roaming\.minecraft\saves o corresponent, que és on Minecraft llegeix, en local, els escenaris.(Recordeu de treure la sageta a “Include chest of goodies” i triar el mode de joc (creative si voleu només observar com us ha quedat l’escenari)). Un cop salvat ja podem obrir Minecraft i apareixerà l’escenari generat.

El món que hem creat un cop carregat a Minecraft
Si col·loqueu aquest escenari en un servidor, hi podreu accedir en mode multiusuari i explorar-lo en totes les seves facetes: didàctiques, de joc, d’exploració, etc.
39a Geoinquiets, 2 de juliol de 2015: The OpenCage Geocoder – an API based geocoding service built on open data
The OpenCage Geocoder – an API based geocoding service built on open data a càrrec de Ed Freyfogle
Ed Freyfogle is a American/German entrepreneur who recently moved to Barcelona from London. He is one of the makers of the OpenCage Geocoder. He co-founded Lokku, the makers of real estate vertical search engine Nestoria, one of the earlies commercial adoptors of OpenStreetMap, and recently acquired by Madrid-based Mitula. He organizes #geomob, the regular geo meetup in London, and is an investor in various geo start-ups like What3Words and SplashMaps.
Aquí pueden ver la presentación
Interesante el servicio de geocodificación tanto directa como reversa que busca en diversos proveedores y retorna una respuesta con la dirección estructurada y con una serie de información extra que llaman anotaciones como por ejemplo: un link al mapa de OSM, zona horaria, salida y puesta del sol, what3words, etc.
Es “gratis” hasta 2500 peticiones al día y luego cobra pero tiene la ventaja de que se pueden cachear los resultados. Es un proyecto de código abierto y está buscando colaboradores que ayuden a formatear direcciones ya que las direcciones para cada país son diferentes.
También habló un poco sobre los proyectos de What3Words y SplashMaps pero no pudimos ver los videos (que pueden ver en los enlaces)
Ed también ha publicado una entrada en su blog http://blog.opencagedata.com/post/123106676833/slides-from-geo-inquiets-talk
37a Geoinquiets, 29 de gener de 2015: Geofreelancing
Martí Pericay
Fa dotze anys que treballo en direcció i desenvolupament de projectes geogràfics i web. Sóc expert en desenvolupament de serveis i pàgines web usant PHP, Javascript (jQuery, AngularJS, ExtJS), CSS, CVS (Subversion i git), entorns LAMP, bases de dades PostgreSQL/PostGIS i MySQL. Especialitzat en tecnologies front-end (OpenLayers, Leaflet), en solucions integrals GIS com OpenGeo Suite, Map Server o GeoServer i en aplicatius geogràfics com CartoDB o Google Maps.
Sóc desenvolupador web freelance des del 2012, treballant per clients com Privalia, Geodata/MCRIT, el Museu de Ciències Naturals de Barcelona, l’Ajuntament de Castellbisbal i la Diputació de Barcelona, entre altres.
Para ver algunos de sus trabajos ir a la página personal o al repositorio de github
Interesante charla donde más que de los aspectos técnicos como que tecnologías usar, etc. se habló de los aspectos prácticos de ser un geofreelance. Me imagino que para los que ya son freelance (autónomos) esto les puede sonar pero nunca está de más y siempre se aprende algo nuevo.
Esta vez éramos pocos y es una lástima porque es un tema que da para mucho debate y se podía enriquecer con las experiencias de otros geofreelance. De igual forma el debate estuvo muy interesante y como siempre las 2 horas se pasaron muy rápido (lo que nos obligó a terminar el debate frente a una geobirras).
Creo que el punto más importante y que más destacó es que como freelance no puedes ser técnico (programador en su caso) y comercial al mismo tiempo ya que el tiempo de comercial consume mucho tiempo y recursos. Por lo tanto hay que definir bien que perfil se quiere desarrollar:
- Perfil de consultor: donde se desarrolla más la parte de comercial y de asesor en temas GIS y tecnológicos.
- Perfil técnico: programador o analista SIG.
En ambos casos lo importante es crear una red de contactos para poder complementar las tareas que no realizaremos. Por ejemplo un perfil técnico necesita contactos comerciales que le pasen trabajo y un perfil comercial necesita técnicos que implementen las soluciones.
Otra característica a tomar en cuenta es el tipo de freelance que se quiere ser si un tipo “artesano” (personalizaciones, trabajos a medidas, etc) o un tipo “emprendedor” ya con un perfil más encarado al producto y a desarrollar una empresa. Como artesano no es recomendable desarrollar un producto final para vender ya es muy difícil competir con las empresas.
Es importante hacer los cálculos necesarios antes de tomar la decisión de lanzarse a la aventura del autónomo. Por ejemplo:
- Calcular un 17% de días de productividad perdidos al año por enfermedad, asuntos personales, festivos, etc. También tener en cuenta que como eres freelance siempre te toca resolver los temas familiares ya que como tienes horario flexible “siempre” puedes.
- Contratar un espacio de coworking (unos 150€ mensuales) muy recomendable para no trabajar desde casa (por que la productividad baja).
- Saber que con el paro se pueden pagar las cuotas de autónomo o también se puede capitalizar todo el paro para iniciar un negocio (no para cambiar de coche, viajes, etc).
- Contratar un gestor para los temas administrativos.
- Algunos cálculos rápidos de ingresos: 4000€ te quedara en limpio un 55%, 3000€ un 52% y para 2000€ un 47%.
Preguntas y comentarios
P- ¿Qué tipo de cliente? ¿Quién está contratando?
R- Principalmente los clientes finales son administración pública y en algunos casos empresa privada. Parece que sigue la tendencia de que el sector SIG lo lleve la administración pública y que la empresa privada no hace uso masivo del SIG.
P- ¿Qué tipo de proyectos?
R- Algunos casos de consultoría, formación y proyectos SIG “tradicionales”. Actualmente están pidiendo muchas aplicaciones para hacer inventarios con trabajo de campo.
P- Ya que trabajas para clientes en Catalunya ¿Algún cliente pide usar la cartografía del ICGC?
R- NADIE. Bueno algún que otro ayuntamiento por costumbre como complemento pero lo que realmente piden es que sea atractivo visualmente. Para eso hay muchos mapas base chulos como los que se pueden ver en http://leaflet-extras.github.io/leaflet-providers/preview/. Adicionalmente cualquier proyecto que tenga algún dato fuera de Catalunya quedan automáticamente descartados los mapas ICGC por ser una isla.
Aquí pueden ver la presentación.
36a Geoinquiets, 18 de desembre de 2014: GIS al Port. Funcionalitats i Tecnologia
El port és una zona d’intercanvi de mercaderies multimodal. Té 4 àmbits: el port, Catalunya, Hinterland (zona influència) i Foreland (zona d’origen de les mercaderies).
El mapa del port és fet a 1:500, amb orto més recent de 5 cm, té unes 250 taules d’elements al GIS i cada mes s’en treuen uns 90 productes diferents en paper.
Como software GIS utilizan principalmente Smallworld ya que necesitaban un SIG orientado a objetos (si bien no existe un SIG orientado a objetos Smallworld era el que mejor se adaptaba a sus necesidades), como servidor de mapas usan Geoserver. Algunos de los productos generados los puedes ver en http://planol.portdebarcelona.cat/gisweb (muy interesante la escala temporal del visor que permite ver la cartografia a diferentes fechas).
Para la calculadora de emisiones de CO2 precalculan los costes del grafo una vez al mes.
En el área de GIS trabajan 3 personas, para proyectos puntuales contratan a empresas para realizar los proyectos un ejemplo de esto es el proyecto con sensores desarrollado por geomati.co
Otro ejemplo es la última ortofoto a 5 cm realizada con UAV (drones) que sólo tardó 1 més en estar lista. Anteriormente tenía la ortofoto a 10 cm del ICC que tardaba más del doble del tiempo en estar lista..
Tambíen comentó los principales problemas que tienen a la hora de realizar los planos del puerto, entre estos problemas están:
- No existe un SIG orientado a objetos.
- Topología temporal y agragación temporal de elementos.
- La cota z (sobre este punto se debatió y llegamos a la conclusión que hace falta una reunión para tratar este tema)
Una reflexión importante es el principio de subsidiariedad. ¿Por qué el ICGC no puede usar la cartografía del Puerto? ¿El ICGC es igual al IGN en este aspecto?




![20141218_192631[1]](https://geoinquiets.cat/wp-content/uploads/2014/12/20141218_1926311.jpg?w=515&h=296)

